Набор карт для Warcraft 3, ориентированных на кооперативный геймплей и новые уникальные расы. Проект, вдохновлённый кооперативным режимом StarCraft 2, адаптирован для Warcraft 3 и включает в себя опыт и знания, накопленные в World of Warcraft
Внутренний инструмент для управления разработкой проекта WarCraft Legends. Он синхронизирует данные, быстро собирает карты, очищает от технических тегов и оптимизирует ассеты.
AMark, в wts файле, насколько помню, ид юнита идёт в квадратных скобках, а под ним уже прописывается имя, описание итд итп. И wts можно открыть блокнотом)
AMark, как в первой доте, так же, как в архив с игрой, по тем же путям пихаешь и игра должна читать slk. Редактор карт их не откроет, но он тут и не нужен, в общем-то. Хотя можно делать карту с архивом патча, и тогда редактор будет их видеть. Перед релизом перекинуть slk в карту и выпускать в релиз)
AMark, уууу.... Муторно всё это будет. Честно говоря, как по мне, парсинг файлов юнитов лучше вообще не рассматривать. Ведь в карту и slk txt можно с юнитами запихнуть, а там командно работать куда проще, ведь софт уже есть готовый, и онлайн сервисы есть.
AMark, вот такая штука получается... непонятно как связывать id юнита с его именем в wts файле, написал на хайве. Пока что пробы пера, ничего серьезного
Это инструмент по превращению данных war3 в json в карте. Это наиболее близко к твоей философии.
Как бы если мне рассматривать данный инструмент, то как парсинг данных из карты на свою вики, чтобы вручную не заполнять всё.
Или как 2-стороннее общение через некий файл на сервере, как источник.
Но уровень данного инструмента как бы низкоуровневый, чтобы сделать что-то полезное на его базе - нужно сверху наворачивать логику.
И ограничение версии игры - 1.28+ (но это не точно, забыл где видел, может и нету)
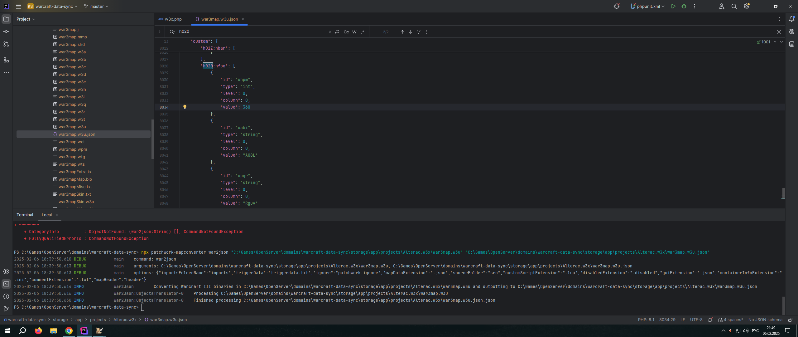
Пример парсинга w3u, мы получаем как раз ключи, юнит на основе футмэна (есть hp, список абилок и список апгрейдов на скрин попали)
EugeAl, ну для переворотов наверное уже поздно. Осталось 1,5 землекопа, которые прям "упарываются" с оптимизацией рабочих процессов в модмейкинге варкрафт, остальные используют стандартные средства.
Сначала обрадовался, что на php, потом стало грустно, что там лежат .exe :)
Думал, вдруг с imp можно будет интегрировать. Но скорее нет, чем да. У меня цель - для трех ос собирать
Комментарии проекта WarCraft 3 Legends
WarCraft Data Sync
Ред. EugeAl
Ред. AMark
Ред. AMark
Как бы если мне рассматривать данный инструмент, то как парсинг данных из карты на свою вики, чтобы вручную не заполнять всё.
Или как 2-стороннее общение через некий файл на сервере, как источник.
И ограничение версии игры - 1.28+ (но это не точно, забыл где видел, может и нету)
Ред. AMark
Думал, вдруг с imp можно будет интегрировать. Но скорее нет, чем да. У меня цель - для трех ос собирать