Введение
Как я и обещал, вот статья по созданию новых юнитов. Первым делом откройте ваш мод. Для начала советую перейти в режим folder view.
Для добавления нового юнита мы будет пользоваться только 2 вещами: squad blueprint(SBP-информация об отрядах) и entity blueprint(EBP-информация о юнитах).
В этом руководстве мы добавим Space Marine Devastator к армии Космических Десантников.
Для добавления нового юнита мы будет пользоваться только 2 вещами: squad blueprint(SBP-информация об отрядах) и entity blueprint(EBP-информация о юнитах).
В этом руководстве мы добавим Space Marine Devastator к армии Космических Десантников.
EBP
- После открытия мода, первым делом идем в ebps > races > space_marines > troops.
- Т.к. мы создаем пехотинца, то щелкаем правой кнопкой на space_marine_soldier’ и выбираем add new space_marine_soldier subtype.
- Называем юнита “space_marine_devastator” и нажимаем “OK”.
- Далее как обычно нажимаем Edit Metadata и, не изменяя ничего, нажимаем на ОК.
- Теперь идем File > Save 1 binary. Теперь мы можем его редактировать.
В самом начале он будет иметь все те же характеристики, что и space_marine_soldier.
Изменяем все как нам нужно, и сохраняем.
Изменяем все как нам нужно, и сохраняем.
SBP
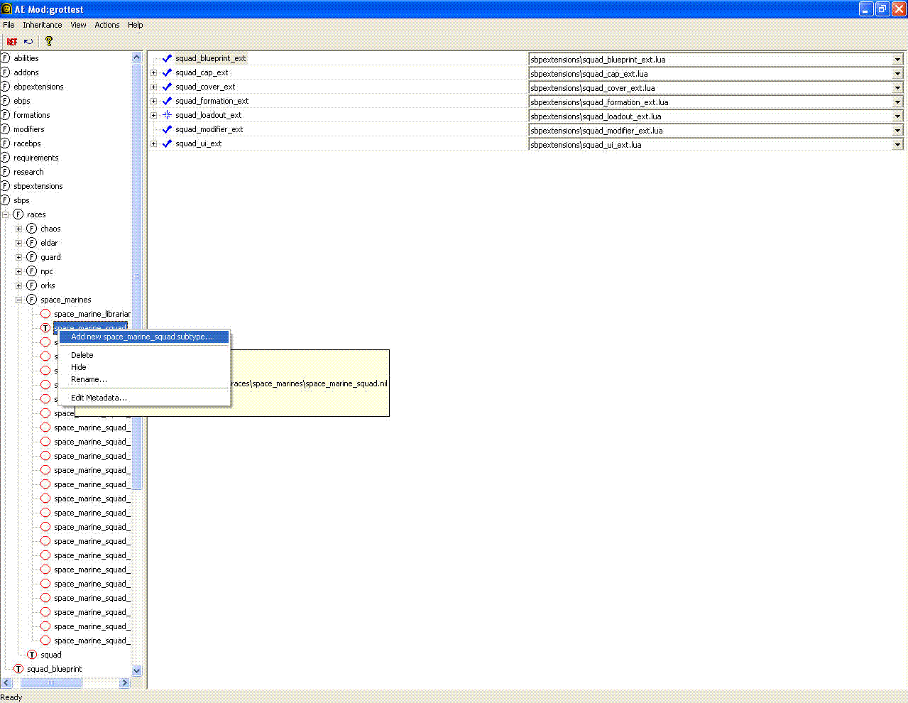
- Идем в sbps > races > space_marines
- Щелкаем правой клавишей по ‘space_marine_squad’ и выбираем ‘add new space_marine_squad subtype’
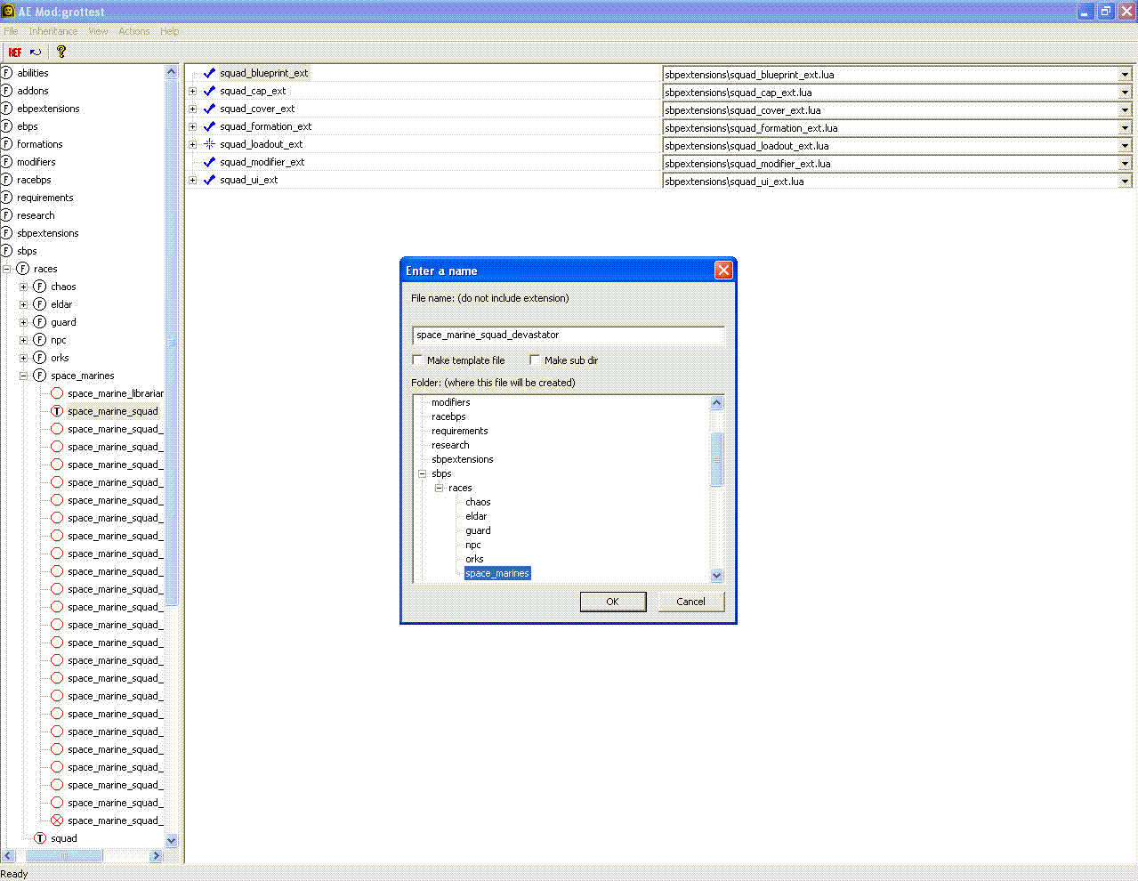
- Называем его “space_marine_squad_devastator” и нажимаем ОК.
- Снова щелкаем на Edit Metadata и, не трогая ничего, нажимаем Ок.
- Сохраняем мод.
- Теперь можем редактировать. Идем в squad_loadout_ext > trooper_base > type и выбираем “to ebps\races\space_marines\troops\space_marine_devastator.lua”.
- Когда мы закончим редактирование отряда, сохраняем игру.
Добавление отряда в здание
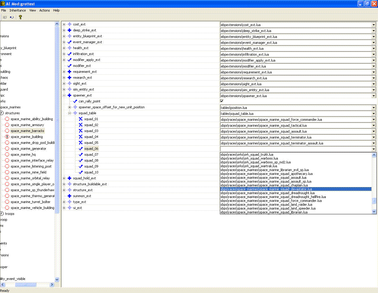
- Идем в ebps > races > space_marines > structures и выбираем space_marine_barracks.
- Далее идем в spawner_ext > squad_table и щелкаем в пустом поле.
- Там выбираем space_marine_squad_devastator.
- Сохраняем мод.

WH








