24

» WarCraft 3 / Сменить id способности?

Всё, дожал уже сам, мелкий будет доволен. Спасибо, всем за помощь.
24

» WarCraft 3 / Сменить id способности?

На Канале всё чудесно работает. Последняя вещь ещё, когда кастуешь канал, то интерфейс с иконками способностей закрывается и открывается пустое окно интерфейса. И даже, если ставить параметр "следовать в течении времени" на ноль, то всё равно мелькает на пол секунды пустое окно интерфейса. Можно настроить так, чтобы при касте Канала, не появлялось это самое пустое окно интерфейса вообще?
24

» WarCraft 3 / Сменить id способности?

А почему, когда я создаю способность на основе канала, она не появляется отдельной кнопкой у юнита, которому я дал её?
24

» СИНЕЕ ПЛАМЯ / Серия восьмая

Церберы на Ютубе опять докопались из-за музыки. Вот ссылка на восьмую серию ( rutube.ru/video/82e44ab1df59410d582fb9707c1c6605/?r=wd) на Рутубе.
24

» СИНЕЕ ПЛАМЯ / Серия седьмая

Церберы на Ютубе опять докопались из-за музыки. Вот ссылка на седьмую серию ( rutube.ru/video/e7baae1a4e13042987be384a0db8bcea/?r=wd) на Рутубе.
24

» Mashinima records / Ночь

Медитативный клип - полный глубокого, личного для меня символизма. Музыка и слова идеально подходят к символизму видеоряда и всё вместе передаёт самую суть души панды, его отношение к медитации, которое он несёт сквозь жизнь, почти три десятка лет. Этот клип более сложный, чем предыдущие медитативные клипы выложенные ранее и должен быть более понятен тем, у кого нет нужного контекста в сознании и понимания максимальной простоты всего, что связанно с медитацией.
24

» Mashinima records / Панда смотрит в бездну

x10azgmfx, Ну вот музыкант, который делает музыку в разных направлениях музыки, делает много, делает много лет. Ты заходишь в торрент и скачиваешь его дискографию, ты же просто берёшь все что он выпустил за все годы под своим именем, ты же не пишешь ему в соцсеть, что за бред, почему не по стилям рассортировано? Вот. Повторюсь,
koloff:
Весь проект Mashinima Records как этот ролик, он состоит из разноплановых вещей.
Всё это творчество и есть один такой бренд, который сделан в куче программ и на разных движках, как я всё это буду рассортировывать? Никто из вас этого не понимает, потому что весь контекст создания этого контента лежит за пределами вашего сознания. Повторюсь, не нужно быть формалистом и подходить буквально, загоняя всё это в прокрустово ложе правил. Сборник стихов и идёт сборником всего, на какую полку его не сунь, он везде не будет на этой полке полностью уместен. Его даже на два проекта мало будет разделить, если подходит, как вам хочется, буквально до конца. Если ты хочешь по описанию понять Варыч это или нет, ты уже открыл ресурс, будь добр ознакомься со скринами чуть ниже описания, с первого взгляда понято будет, что это. Вполне рабочая схема, которая 100% свою задачу выполняет и менять которую я не буду, просто потому, что мне всей шайкой минусы в профиль выписывают. Вывод: всё вполне логично и нормально устроенно и так, кому что не нравится, ваши проблемы...
24

» Mashinima records / Панда смотрит в бездну

я тебе задал вопрос - это на движке WarCraft 3? Вместо нормального ответа, ты начал нести свой сарказм
Ты смотришь не самого начала, вот и всё, задолбали уже этим вопросом про Варкрафт 3, не пойму я подхода таких формалистов, которые вместо того, что бы смотреть на смысл контента, начинают придираться к ничего не значащим деталям. <<(Прямо с первого комента.) На всё остальное я уже по ходу пьесы отвечал, кто как зашёл сюда, так тому и ответил. Вот, к примеру, ролик сделан в куче программ, на разных движках, если тут чисто формально подходить, куда его относить нужно? Весь проект Mashinima Records как этот ролик, он состоит из разноплановых вещей. Ну хочешь ты что бы был тебе только твой Варик, ну не смотри ты другие и наоборот, по скринам ведь понятно всё. Нет, обязательно нужно этот вопрос снова поднять.
x10azgmfx:
Я летаю, я в раю. смотрите, какое у меня настроение. На самом деле это классно, когда у тебя приподнятое настроение. Но когда это все искусственно, блаженно.... Знаешь, у меня есть знакомые шизофреники, с ним сидишь и разговариваешь, а он сидит такой блаженный в облаках летает , ему всё по*ую, весь мир через розовые очки. - походу этим знакомым являешься ты
Если ты про содержимое как здесь или, к примеру, здесь, есть вещи, как йога, к примеру, или философия того же Ошо, которые строятся на строго предметных вещах, в отличии от бредней разных шизотериков призывающих верить чёрте во что, просто у тебя полностью отсутствует нужный контекст на этой почве, поэтому и отношение соответствующее. Поверь, задуматься есть о чём, и наводить конкретику своей головой нужно обязательно, просто тебе ещё рано, вот и всё...
Maxlaid:
koloff, Чел у тебя проблемы с мышлением, иди обратись к психиатру))
Не понятно, про что ты, с мышлением у меня всё в порядке, вполне возможно, и получше чем у тебя, прочти написаное выше, я сразу всем ответил...
24

» Mashinima records / Панда смотрит в бездну

Полностью переделанный ролик, длительность которого теперь больше в два раза. Думаю, нащупал идеальное нужное соотношение гифка/ролик. Чуть меньше от гифки и чуть больше от ролика. Дальше подобные вещи, будут в подобном же виде.
24

» Mashinima records / Дверь

На другом сайте, пилю для другого проекта, думаю, нащупал идеальное нужное соотношение гифка/ролик. Чуть меньше от гифки и чуть больше от ролика. Сейчас переделываю "Панда смотрит в бездну" по этой схеме и почти готов совершенно новый ролик, откладываю его до последнего, гемор с анимированием в Фотошопе эскалатора. Дальше подобные вещи, будут в подобном же виде.
24

» Mashinima records / Зло поднимает голову

Aws, Сарказм зачётный, но не по делу. Тут на xgm жёсткие рамки особого смысла не имеют, я мог бы разделить этот проект на два, просто меня смотрит минимум людей, их и так всё устраивает, ну смысл лишних трудностей? Повторюсь, чтобы я/ты/кто-то ещё - не сделал, всегда появятся недовольные чем угодно, глупо дёргаться под каждого такого человека. В моём случае никто вообще недовольства не выказывал, а так я весь тут, в одном месте. Если прямо таки нужен формализм, я мог бы на половине ресурсов проекта на движке Вара, просто поставить буквенное обозначение W3, куда-то переезжать в блог, новый проект - я не буду, я сейчас занимаюсь совершенно другими вещами, в другом месте, а xgm не бросаю по старой памяти, ради полутора калек, вроде меня, которые интересуются чёрте чем, как я, до сих пор. Если кому-то нужны серьёзные проекты, пусть посмотрят моё Синее Пламя, к примеру. Опять же повторюсь, я делаю разноплановые вещи, в моём случае, лучше и не загонять меня в какие-то жёсткие рамки, я для наполнения контентом xgm сделал достаточно много, что бы теперь спокойно заниматься чёрте чем, что мне интересно, потихоньку выживая из ума=)
24

» Mashinima records / Зло поднимает голову

Aws, Я делаю разноплановые вещи, не вижу причин, почему я должен ограничиваться только Варом, также совершенно не вижу недостатков в простоте, наоборот, для меня это достоинство. Простота правит миром.

Aws, Пока чай стынет, быстро обрисую в общих чертах свою позицию:
Aws:
одно дело запотеть и замутить такое в варике,
Друг, ты потратишь полгода на то, чтобы сделать анимированные модельки панд карикатурно напоминающие живых и они на порядок будут хуже по забавности. Гораздо проще и лучше использовать видео.
Aws:
а другое - накидать подобное за 10 минут в вегасе.
Ты просто на фотошоп "Тёмного Властелина" не уложишься в этот лимит. Заметь, я не делаю что-то вроде этого. Кто-то и такую простоту считает смешной, разницу, думаю, объяснять не нужно?

Я разметил скрин, на что нужно обратить внимание перед просмотром видео, прочти всё это, глянь на картинку панды ситха, мне кажется, это уже смешно и без видео. Мне самому лично, смешно просто от вида и понятия заключённого в выражении - "Панда Тёмный Властелин". Ты согласен или тебе прислать приказ 66?
24

» Mashinima records / Зло поднимает голову

Bergi_Bear, Ну не делить же все свои задумки на разные проекты, не вижу никакого криминала в том, что всё выложенно в один проект, автор всего этого я же ведь, кому моё творчество интересно, того всё устраивает и так, ну а хейтеры всегда найдут, что похейтить, как не старайся, поэтому всё ок, я так считаю...
24

» WarCraft 3 / Флаги стран Европы и Азии Средневековья

Когда я вижу такие ресурсы, всегда вспоминаю с каким упоением хейтили мое Синее пламя, разные ссаные пыжики, в котором я заменил в единственном лице целую команду разработчиков и которым качал свои мозги 2,5 года.
24

» Mashinima records / Утешение

Maxlaid, Лучше не сделать этим шрифтом и красиво. В конце, на полностью чёрный фон выезжает надпись в центр экрана, светлыми буквами. Чтобы более читабельной её сделать, нужно увеличить размер шрифта, а для этого нужно будет вместо 2 строк, сделать 3-4, что на фоне портала с собаками не смотриться также хорошо, как две строки. Этот вариант не идеален, но лучше не сделать, приходится довольствоваться таким красивым компромиссом.
24

» Mashinima records / Утешение

Maxlaid, Ёмоё, кто же видео по скринам-то смотрит? До конца видео досмотри, ну или сразу в конец крутани и будет тебе ясность...
24

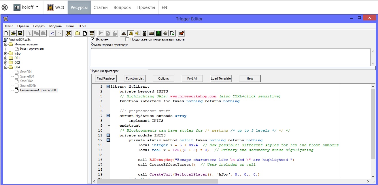
» WarCraft 3 / TESH для Reforged

PT153, Похоже, я тупанул и с чего-то решил, что подсветка и на гуи распространяется=) А я сижу в 99% случаев именно на гуи, как только я вставил на твоём Тэш, твой код на Джассе, всё моментально стало подсвечиваться=) ГЫЫыы, эпик фэйл/рука лицо/глаза в пол=)
Загруженные файлы
24

» WarCraft 3 / TESH для Reforged

PT153, Поставил тобой присланный Тэш, всё абсолютно также, он есть, настраивается, но подсветки как не было, так и нет=(
PT153:
переустанови редактор. Либо возьми другую сборку,
переустановка самого редактора и даже винды, не влияет на появление подсветки
придётся мне без удобств в редакторе работать, ну или заиметь два редактора, но тогда с копированием из карты в карту напрямую, придётся забыть=(
Ладно, наверное, всё же придётся обходиться как раньше, без подсветки, сейчас у меня уже нет триггеров как раньше, на десяток экранов, обойдусь. Спасибо за потраченное время и внимание, пойду я обратно в лампу постылую/любимую, примус починять...