Плагин GM Export для 3D-редактора blender. Предназначен для экспорта файлов моделей (.gm).
Автор: Artess999
Инструкция по эксплуатации
Установка плагина в blender:
Edit > Preferences > Add-ons > Install > Выбрать файл export_gm.py > Включить "Export: SeaDogs GM"
Edit > Preferences > Add-ons > Install > Выбрать файл export_gm.py > Включить "Export: SeaDogs GM"
Все объекты должны состоять из треугольников.
Выбираем корневой локатор и используем установленный плагин:
File > Export > GM Export(.gm)
File > Export > GM Export(.gm)
В игре в одном меше поддерживается 65 535 вертексов. Из-за особенностей экспорта возможно, что часть вертексов будет продублирована. Оптимальным будет 40 000 - 50 000 вертексов в одном меше (может быть и больше, зависит от исходной модели).
Если в меше больше вертексов, можно разделить его на несколько мешей.
Если в меше больше вертексов, можно разделить его на несколько мешей.
Корректную структуру (локаторы, меши, текстуры, uv, шейдинг) можно посмотреть на импортированных из игры моделях.
Локаторы и меши
Все локаторы, являющиеся родительскими (к ним прикреплены другие локаторы / объекты) должны иметь нулевое вращение:
Если локатор присоединяется к кости (устанавливается родитель), то он должен быть присоединен следующим образом:
Если локатор или меш присоединяется к другому локатору (устанавливается родитель), то он должен быть присоединен следующим образом:
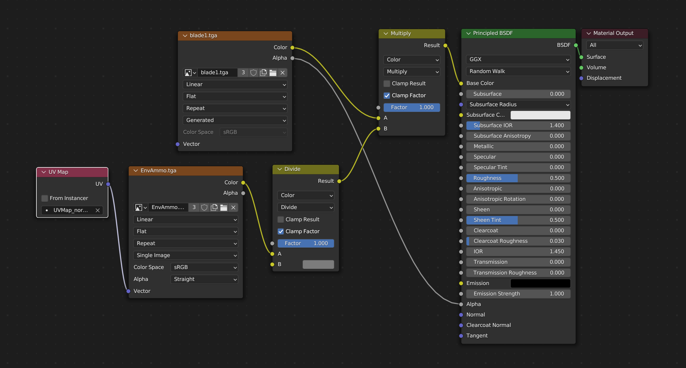
Текстуры
Текстуры должны быть в формате .tga
На анимированных моделях поддерживается только одна текстура. Если необходимо несколько текстур на персонаже, необходимо добавлять доп. объект с отдельной текстурой (пример - персонажи с кирасами).
На моделях без анимации поддерживается одна текстура, либо две (основная и текстура с нормалями/декали - пример - оружие).
Известные проблемы:
Так как экспорт с BSP очень медленный в Blender, была написана утилита bsp-patcher.exe. При экспорте с BSP предпочтительнее использовать ее.Скачать можно тут: bsp-patcher

CORSAIRS









