4

» WarCraft 3 / Внезапно начала вылетать карта (из редактора)

Zetox:
На рефе карта запускается нормально
Значит сломался сам варик? Спасибо, реф у меня не установлен,буду знать.
4

» WarCraft 3 / Юниты возвращаются на бывшую точку стояния

quq_CCCP:
Ну само собой ИИ пытается их вернуть на место спауна, вовсе крипов нужно контролить постоянно.
А можно хотя бы примитивную инструкцию, возможно есть способ что-то простое отключить в ИИ чтобы он так не делал...
(Когда столкнулся с такой проблемой у себя - отключил ии для игрока и написал команды его войскам триггерами)
(Извиняюсь что влезаю вместа автора вопроса)
4

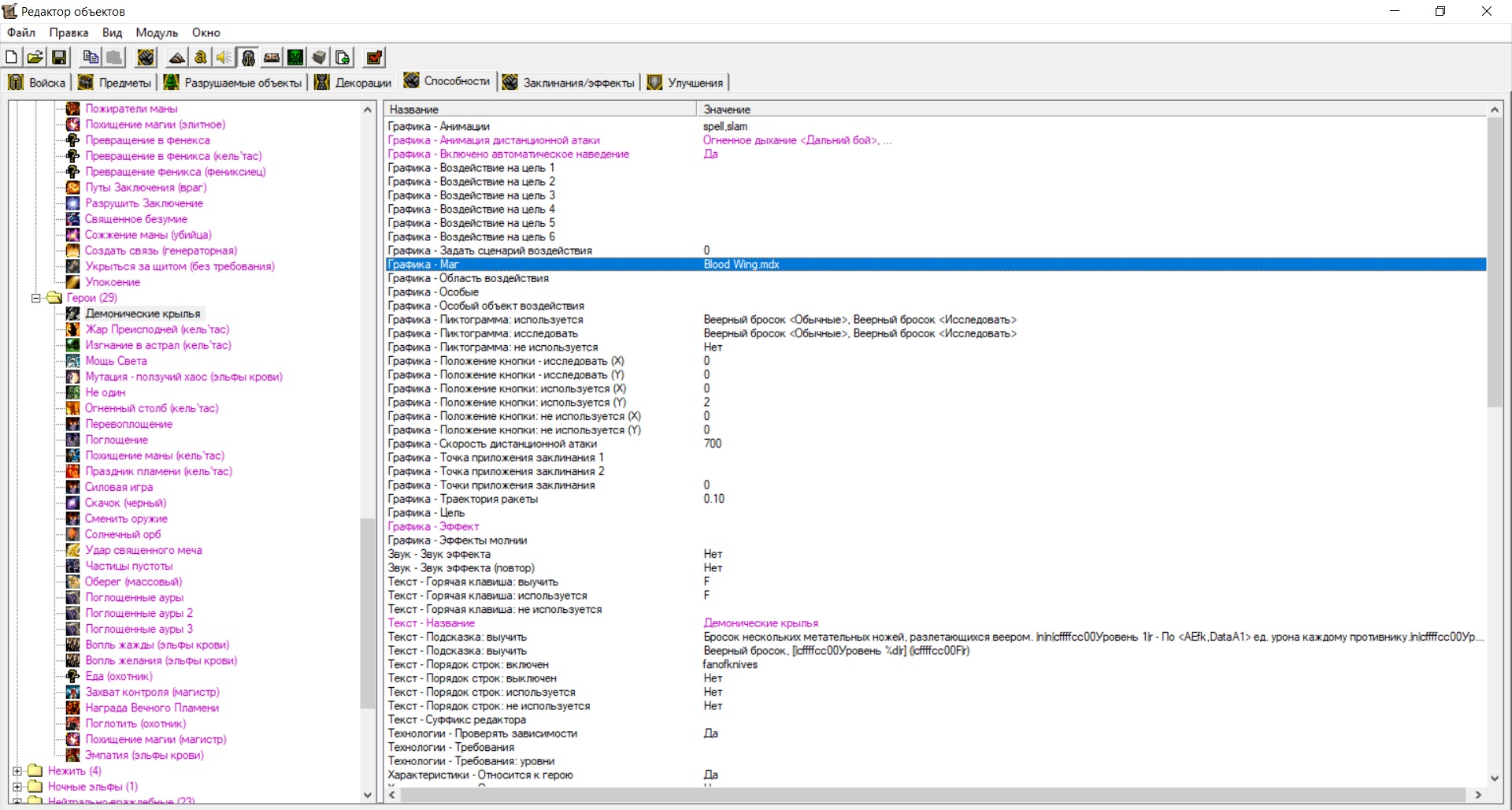
» WarCraft 3 / Как прикрепить эффект заданый через "Графика - маг" (CasterArt)

Bergi_Bear:
Хотя я все еще не понимаю модель чего вы хотите. Юнита? Любой юнит. Крыльев? Любые крылья. Аттачатся в корпусу, то есть chest. (это есть в описании)
И модели и юнита, чтобы понять что конкретно не так, это позволит быстрее решить проблему, можно скрином и код ваших попыток
В принципе вопрос закрыт (но я пока оставлю его открытым, может еще инфы на будущее подкинете), я сделал все через триггерное добавление и удаление способности на основе сферы с прикрепленным нужным эффектом, как вы и советовали. На всякий случай брошу-таки скрин, модель как я говорил должна подойти любая, весь вопрос был что не могу прикрепить в нужное место эффект заданный так как на скрине.
Загруженные файлы
4

» WarCraft 3 / Как прикрепить эффект заданый через "Графика - маг" (CasterArt)

Bergi_Bear:
Советы:
  1. Триггерно через добавление эффекта на аттаче
  2. Триггерно через добавление любой способности пустышки, например сфера огня, с убранными характеристиками и правильно настроеными аттачами
  3. В РО через правильно настренную способность с действием на себя, например рёв, тогда нужно поменять настройки бафа "над головой, на свой"
Модель в студию, или ссылку на модель с внешнего источника, там должны быть рекомендации на каком аттаче использовать данную модель
  1. Можно триггерно добавить эффект? Вроде же только убрать можно.
  2. Вот это уже звучит как вариант...
  3. То есть через дамми юнит что накладывает действующую секунду способность-пустышку, что отображается крыльями...
2 и 3 варианты в целом подходят, спасибо.
Хотя я все еще не понимаю модель чего вы хотите. Юнита? Любой юнит. Крыльев? Любые крылья. Аттачатся в корпусу, то есть chest. (это есть в описании)
4

» WarCraft 3 / Сломалась карта при переносе на другой комп

  • совместимость не помогала.
  • перезагрузка не помогла.
  • настройки... Да! Спасибо, поставил настройки на максимум (даже не знал что они на среднем поставились) и все сразу стало отлично! Благодарю!
4

» WarCraft 3 / Сломалась карта при переносе на другой комп

Tovio:
Может быть из-за того что модель какая-то испорченная. Могу только посоветовать удалить все модели а затем по одному их добавлять, проверяя после каждой загруженной модели запускаемость карты.
Это самый плохой сценарий, ибо по беглому взгляду проблема далеко не в одной модели... А им еще замену искать... И все ведь работало раньше, непонятно с какого перепугу загнулось.
4

» WarCraft 3 / Помогите найти проблему в триггере / не знаю почему сбоит

Убрал пляски с удалением, добавил ракеты юниту в редакторе, тригер только запускает - все еще зависает.
Более того, один завис еще до первого каста...
И так, видимо, со всеми абилками, что идут на область.
Если ничего не придумаю останется только поубирать такие автокасты.
4

» WarCraft 3 / Помогите найти проблему в триггере / не знаю почему сбоит

Принятый ответ
Оп! Кажется я нашел проблемный каст. Это абилка "ракет" механика... Зависания только после нее. (кажется)
И, возможно, от всех, что кастуются "на позицию". (У этого юнита такие только "ракеты")
(Оставьте только ее чтобы проверить)
4

» WarCraft 3 / Помогите найти проблему в триггере / не знаю почему сбоит

8gabriel8:
При каких признаках возникает такое?
Сам не знаю. Иногда. Поставь хилых врагов (вурдалаков там каких-нить) и, если моя догадка верна, зависание участятся.
4

» WarCraft 3 / Помогите найти проблему в триггере / не знаю почему сбоит

Кстати, попытка понять почему сейчас они реже зависали дала интересный результат. Чем меньше врагов и хп у них - тем чаще зависают. Может это ситуация типа "я уже прицелился, а враг умер - я завис"?
4

» WarCraft 3 / Помогите найти проблему в триггере / не знаю почему сбоит

Bergi_Bear:
У меня тоже всё шикарно и на гуи сработало, 3/3 запусков, ноя понял проблему, кароче юнит зависает буд-то бесконечно отдаёт приказ какой-то верное же? и помогает только STOP "S" Adantarn, верно?
Да.
4

» WarCraft 3 / Помогите найти проблему в триггере / не знаю почему сбоит

Кстати если после каждого удаления абилки тригером командовать юниту "отмена" то зависаний юнитов нет.
Но вот адекватно контролить их в бою становится почти невозможно.
4

» WarCraft 3 / Помогите найти проблему в триггере / не знаю почему сбоит

Raised:
Настрой сферу замедления. Поменяй абилку с замедления на волну силы.
Не прокатит, ибо
Adantarn:
Но у орбов она не будет работать от автоатаки, только от прожатой игроком атаки, да и способность лишь одна, а так можно сделать несколько.
Raised:
По поводу триггера, думаю стоит отметить что новый инстанс (вызов/запуск) твоего триггера будет конфликтовать с первым из-за задержки перед удалением абилки.
Задержка меньше чем перезарядка удара, тем более
Bergi_Bear:
не нужно будет добавлять способность а потом использовать её,
Если убрать добавление/удаление абилки и просто выдать их юниту сразу то проблема не исчезает.
А если через дамми-каст то как же анимация и тд... выйдет еще более криво.
4

» WarCraft 3 / Помогите найти проблему в триггере / не знаю почему сбоит

Прикрепил карту (вместо скрина)
Bergi_Bear:
давай карту я в настроении сделаю тебе на локалках заодно посмотришь как это просто
Еще сюда отдельно кину)
Загруженные файлы
4

» WarCraft 3 / Помогите найти проблему в триггере / не знаю почему сбоит

Bergi_Bear:
нужно вот их занести в переменные перед задержкой
В локальные я не могу, а глобальные не подходят
4

» WarCraft 3 / Помогите найти проблему в триггере / не знаю почему сбоит

Можно и без нее, проблема не уходит. (Задержка чтобы юнит успел скастовать скил перед удалением.) (цикла нет))
Сейчас создам чистую карту с этой способностью и сброшу
4

» WarCraft 3 / Помогите найти проблему в триггере / не знаю почему сбоит

Да просто шанс использовать способость при атаке. (как у орбов).
Но у орбов она не будет работать от автоатаки, только от прожатой игроком атаки, да и способность лишь одна, а так можно сделать несколько.
4

» WarCraft 3 / Помогите найти проблему в триггере / не знаю почему сбоит

Bergi_Bear:
Вот это на гуи что ты сделал и есть самый огромный костыль, куда ещё костыльнее то
Ну там уменьшить скорость атаки юнита... Раз уж задержка))) Дилетант-стайл)
4

» WarCraft 3 / Помогите найти проблему в триггере / не знаю почему сбоит

В локальные я не умею, глобалка не даст использовать многим юнитам сразу а массив вызовет утечку... если я правильно понял, что вы имели ввиду.(( Может есть какой-то костыль?)
4

» WarCraft 3 / Как отследить яйцо феникса (после превращения)

Спасибо! Я пытался так делать, но почему-то не понял как отследить само яйцо... Но если это морф, значит можно через "применяющий юнит"). Сработало! Спасибо еще раз.
Увидел расширенный ответ... Если интересно - у меня просто юнит, что при смерти превращается в свой призрак (через превращение феникса, постоянный морф), и может вернуться из мира духов абилкой "Мир духов" от мага-минотавра, но абилка требует маны больше, чем максимальный запас у юнита. Так что после смерти нужно "высасыванием маны" накопить излишек и так реснуться. Такая вот механика задумана.
Но проблема возникла с тем, что появляясь в форме духа юнит только первый раз действительно "в мире духов", то есть неуязвимый к физухе и тд. При повторной смерти он появляется не как призрак. Способность "Дух" так же перестает работать. Вот я и решил добавлять и убирать эту способность триггерами для решения этой проблемы).