Добавлен Mentilar
Как в редакторе карт поменять расу на наг? Чтобы при постройке здания был слышен звук наг, при недостатке золота и так далее...
Принятый ответ
Если самый простой способ для новичка, без создания модов и добавления 5 рассы то вот
Прямиком из 2006 года уже всё настроено под наг и есть пару ИИ
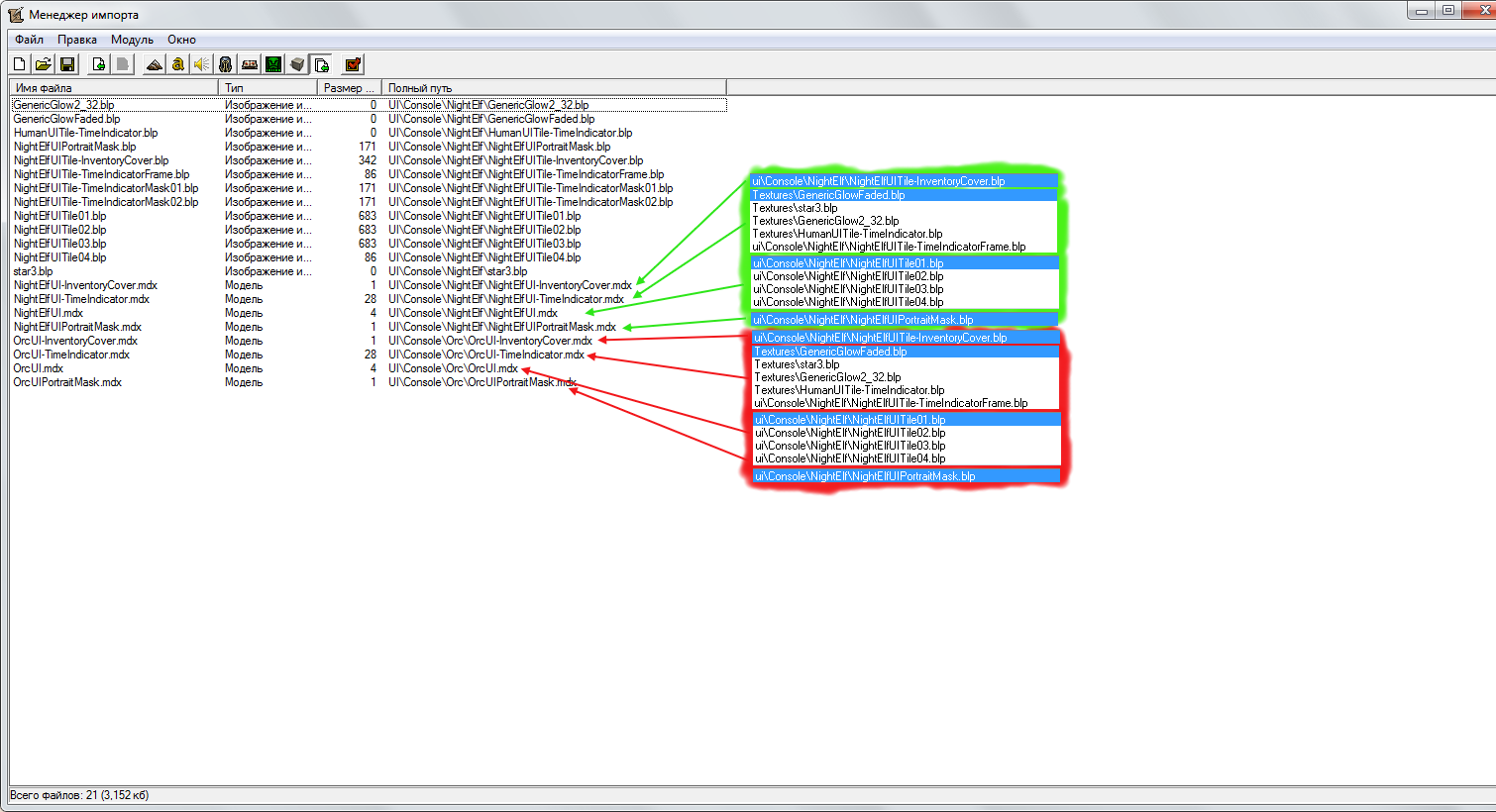
Нужно будет под расу отдать ночных эльфов например
Нужно будет под расу отдать ночных эльфов например
Это тоже самое что и war3skins.txt, он потом сам сформируется
Загруженные файлы
`
ОЖИДАНИЕ РЕКЛАМЫ...
Чтобы оставить комментарий, пожалуйста, войдите на сайт.

WC3





Ред. Берги
Нужно будет под расу отдать ночных эльфов например