Принятый ответ
SсRealm, xgm.guru/p/wc3/jassintroduction
ознакомься с работой джасса, а то тебе говоришь по 10 раз ты всё равно не понимаешь
ознакомься с работой джасса, а то тебе говоришь по 10 раз ты всё равно не понимаешь
потому что смотри внимательно что принимает функция и что возвращает, юзай переводчик если не шаришь за английский
`
ОЖИДАНИЕ РЕКЛАМЫ...
Чтобы оставить комментарий, пожалуйста, войдите на сайт.

WC3








call SetUnitY( whichUnit, y coordinate )
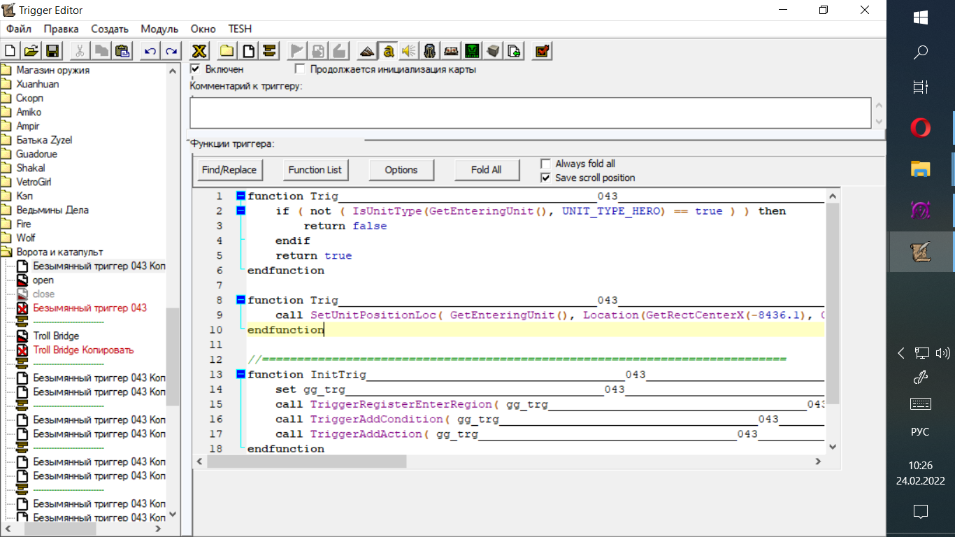
)) моем варианте почему не правильно?
))компилятор говорит, что я не правильно перевел число в точку. Затем не правильно конвертировал точку в область
Ред. rsfghd
так проще. Почему теперь ошибка синтаксиса? ( обнулю потом я не забыл)
Ред. SсRealm
ознакомься с работой джасса, а то тебе говоришь по 10 раз ты всё равно не понимаешь