Добавлен deleted_36587
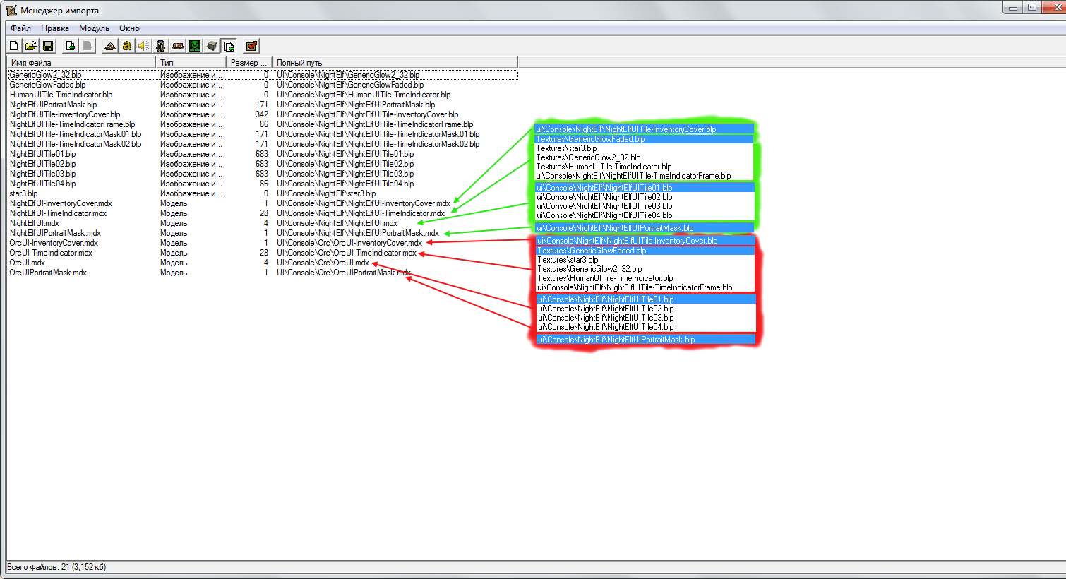
Как импортировать один интерфейс, но чтобы он был у двух разных рас(не у 4), а именно в 2? Импортировать два раза, будет много весить.
`
ОЖИДАНИЕ РЕКЛАМЫ...
Чтобы оставить комментарий, пожалуйста, войдите на сайт.

WC3





Как добавить 1 импортированый интерфейс к 2 рассам?
KaneThaumaturge:
Хитрость в том что можна создавать 15 моделей с одинаковыми текстурами.
Модели очень мало занимают места если у них внутри нет анимаций и тому подобное.