Добавлен  igor_razor 
                            
                            
                            
                            
                            
                            
                        
                        
                    
    
        
            
                `
            
            
                
        
    
    ОЖИДАНИЕ РЕКЛАМЫ...
            
                    
                        Чтобы оставить комментарий, пожалуйста, войдите на сайт.
                    
                
            
                                WC3
                            




Ред. FlyTab
Ред. nvc123
Ред. Melissa
а искать старую наработку лень
Закрывайте вопрос уже!
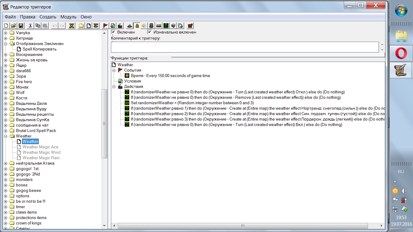
А всё, разобрался. Реально забыл УДАЛИТЬ погодный эффект, лишь отключив его.