Способность то у меня получилось сделать (наверняка кто-то скажет, что там дофига утечек xd), но если поставить перезарядку на ноль и кидать этот "бумеранг", то следующий полетит, а предыдущий останется на одном месте..
Знаю, что эту проблему можно решить с помощью джасса, но я вообще не шарю в нём.. Читал статьи, читал.. А вот как сделать, чтобы бумеранги нормально летали так и не понял)
Думаю, что нужно локализировать применяющего юнита и сам бумеранг, но как с ними взаимодействовать в других триггерах я без понятия
(Если будет ответ, то пожалуйста, объясните - что, как, зачем и почему)
Знаю, что эту проблему можно решить с помощью джасса, но я вообще не шарю в нём.. Читал статьи, читал.. А вот как сделать, чтобы бумеранги нормально летали так и не понял)
Думаю, что нужно локализировать применяющего юнита и сам бумеранг, но как с ними взаимодействовать в других триггерах я без понятия
(Если будет ответ, то пожалуйста, объясните - что, как, зачем и почему)
(Да-да, я зачем-то конвертировал триггеры в текст.. Думал, что мне так легче разобраться будет... Какой же я идиот)
Принятый ответ
Потому что бумеранги записываются в одни и те же глобальные переменные, и при касте нового эти переменные перезаписываются, и старый уже никак не управляется. Нужно использовать хеш таблицы.
`
ОЖИДАНИЕ РЕКЛАМЫ...
Чтобы оставить комментарий, пожалуйста, войдите на сайт.

WC3









Ред. PT153
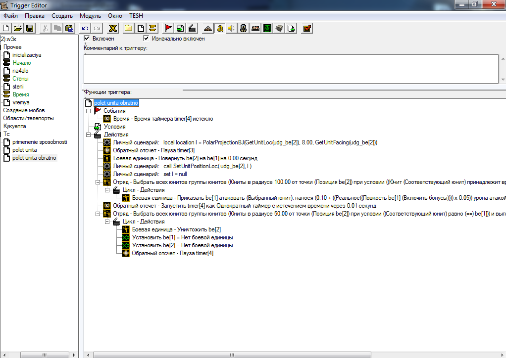
Посмотрел триггеры, это не автоатака, а способность оказывается.
Ред. rsfghd
Просто наносит урон вокруг себя при движении
Автоатака сделана через РО (снаряд (рикошет)), я не столь крутой jass'ep, чтобы делать рикошеты с автоатаки)
Теперь я знаю, что мне нужна хеш таблица, загадка скилла решена, ура)))
Уот_)
С этими скринами яснее.
Кстати, set l = null, или call removelocation(l)?
Ред. PT153
Ред. rsfghd
PT153, учту)
Прочитал статью Hashtable - работаем с хеш-таблицей, повторил..
Что неправильного в этом коде?
Ред. rsfghd
А, получилось, вот только никакого бумеранга там нет)