Добавлен deleted_114301
Меня интересует, как сделать переход именно между КАРТОЙ и КАРТОЙ как в кампашке Рексара???
Но не понимаю как сделать такой переход(((
Но не понимаю как сделать такой переход(((
Принятый ответ
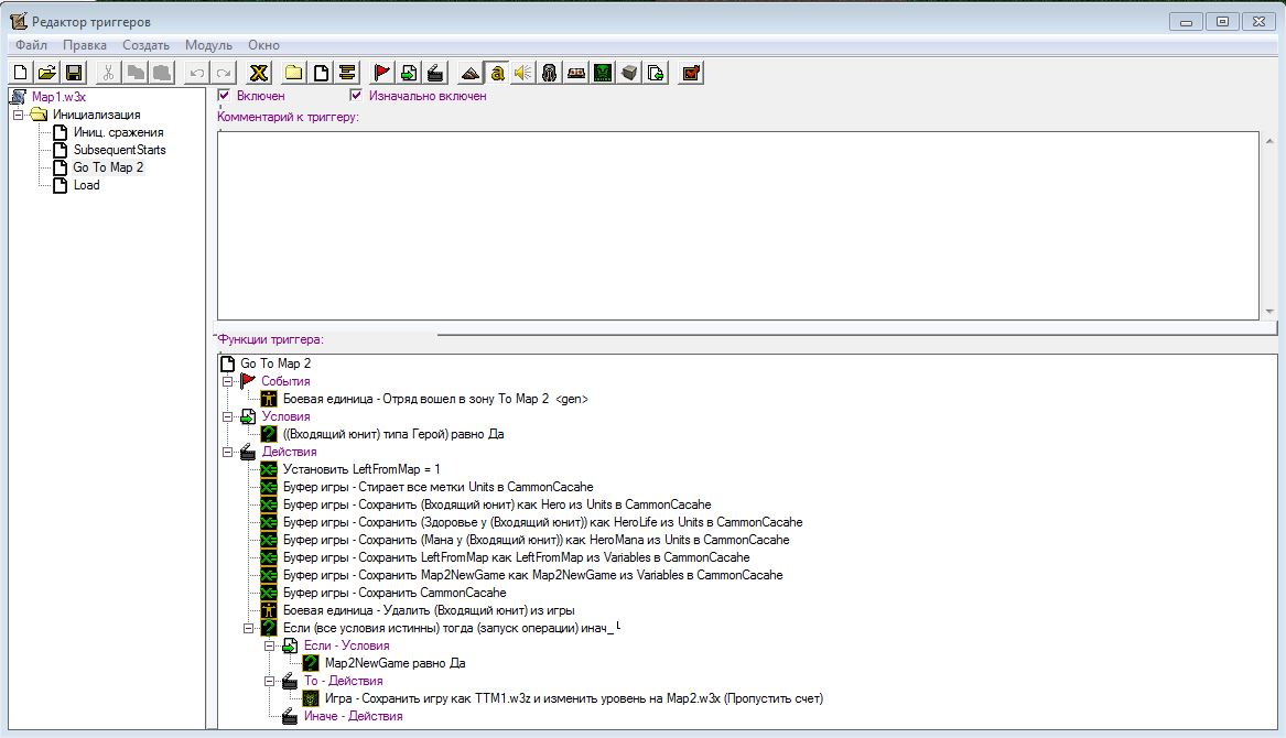
Переход в твоей карте не работает из-за переменной Map2NewGame. У тебя не присваивается ей значение Да, поэтому действия условия и не срабатывают.
И зачем нужно было создавать один и тот же вопрос целых 3 раза? Неужели нельзя было сначала прочитать правила сайта?
`
ОЖИДАНИЕ РЕКЛАМЫ...
Чтобы оставить комментарий, пожалуйста, войдите на сайт.

WC3




-
kartinka4.jpg
-
kartinka1.jpg
-
kartinka2.jpg
-
4.jpg__5dff643461b3f.jpg
-
4.jpg__5dff64c43daaf.jpg
-
4.jpg__5dff63ab47088.jpg
-
4.jpg
-
3.jpg
-
2.jpg
-
1.jpg
Полный списокРед. Niken
Ред. Black Soul
Ред. Black Soul