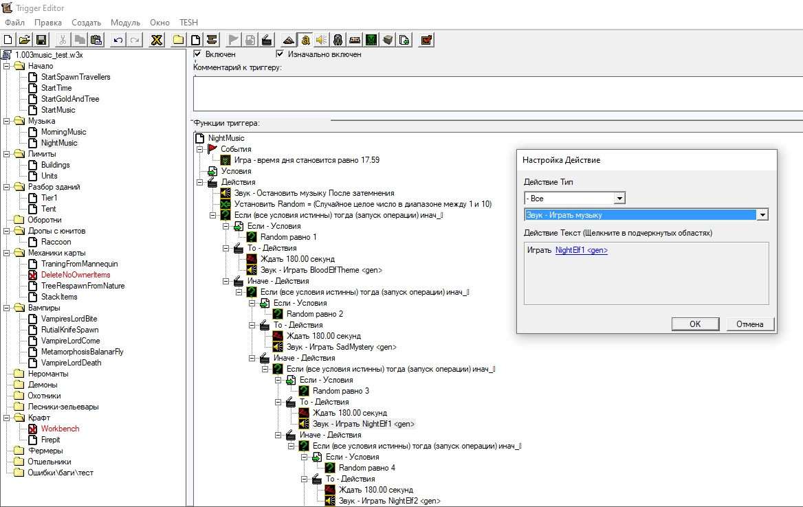
Вот есть триггер:
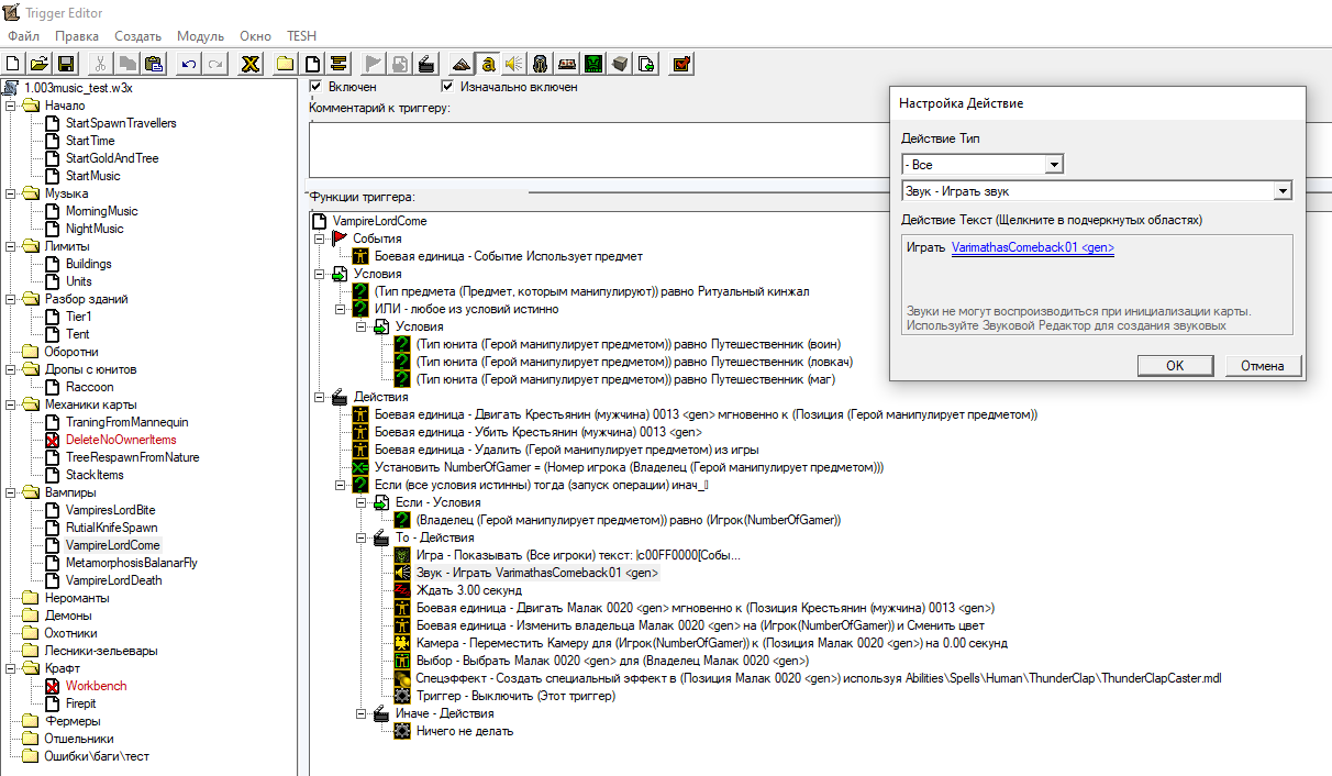
Но звук в нём вообще не проигрывается. Сам триггер именно на ЗВУК, а не на МУЗЫКУ, и это единственный триггер, затрагивающий именно проигрывание одиночного звука. Любые другие триггеры на что-то звучащее выглядят примерно так:
Почему звук не проигрывается? Ведь этот триггер не должен конфликтовать ни с какими другими, ибо на звук он вообще единственный из всех.
[В редакторе звука всё прекрасно проигрывается и слышится, дело не в файле точно]
Принятый ответ
вообщет есть специальный менеджер/редактор звуков
`
ОЖИДАНИЕ РЕКЛАМЫ...
Чтобы оставить комментарий, пожалуйста, войдите на сайт.

WC3






Ред. Hate
Ред. TechnoViking