Как поиграть в режиме "Сражение" за орду хаоса (или как их называют скверны или же древесные орки)? Или может у кого-то есть карта где они встроенные, или что-то надо изменять в редакторе "World edit"?
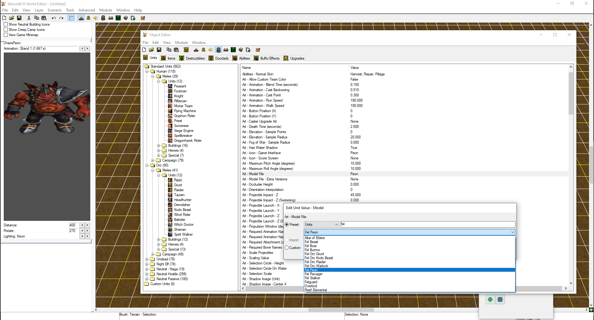
P.s. Мне нужно чтобы орки небыли видоизмененные "кастомными" моделями, а дефолтными из кампании warcraft 3 reforged
`
ОЖИДАНИЕ РЕКЛАМЫ...
Чтобы оставить комментарий, пожалуйста, войдите на сайт.

WC3




Мне нужно чтобы орки небыли видоизмененные кастомными моделями, а дефолтными из кампании reforged
Ред. Maraby
Ред. Makeba
Пойлу розбираться