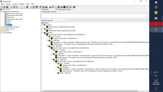
Как отследить уровень способности в триггерах?
Что бы на каждом уровне способности давались разные эффекты?
Что бы на каждом уровне способности давались разные эффекты?
`
ОЖИДАНИЕ РЕКЛАМЫ...
Чтобы оставить комментарий, пожалуйста, войдите на сайт.

WC3




Уровень способности == 1
Или ты предлагаешь чекать 10-20 уровней поотдельности? (Да, во многих картах и таке бывает)