Добавлен SсRealm
Внимание! У джасеров может пойти кровь из глаз. Женщины и дети будьте аккуратны.
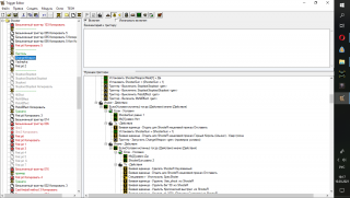
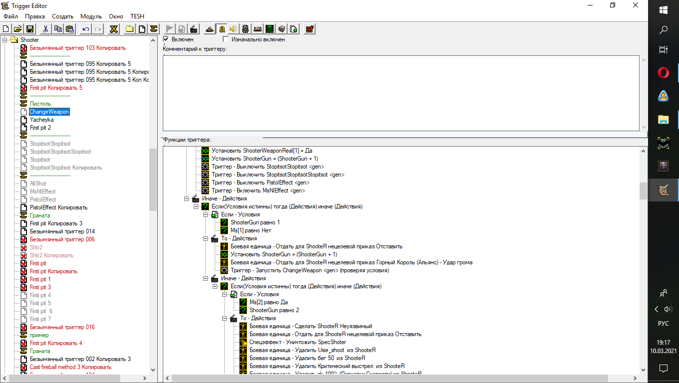
Собственно таким способом переключается оружие. Когда все предыдущие варианты убираются, а новое оружие добавляется. Таких вариантов "если" уходит вниз примерно пятнадцать. На переключение времени почти не дается, то есть герой только становится неуязвимым потом у него убираются ненужные навесы и добавляются нужные. Время на перезарядку нет. То есть это происходит мгновенно.
На сколько длинную колбасу потянет варик? хотя бы 15 вариантов если он осилит?!
Что посоветуете, тянуть ее дальше до 15 или сделать две по 8 к примеру?
Если кто готов довести до ума это и подсказать чего путевого, пишите в личину__)))
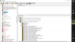
Собственно таким способом переключается оружие. Когда все предыдущие варианты убираются, а новое оружие добавляется. Таких вариантов "если" уходит вниз примерно пятнадцать. На переключение времени почти не дается, то есть герой только становится неуязвимым потом у него убираются ненужные навесы и добавляются нужные. Время на перезарядку нет. То есть это происходит мгновенно.
На сколько длинную колбасу потянет варик? хотя бы 15 вариантов если он осилит?!
Что посоветуете, тянуть ее дальше до 15 или сделать две по 8 к примеру?
Если кто готов довести до ума это и подсказать чего путевого, пишите в личину__)))
Принятый ответ
SсRealm, успеет, когда игрок во второй раз нажмёт на эту абилку, предыдущие действия уже закончатся
можешь почитать о потоках триггеров если интересно
`
ОЖИДАНИЕ РЕКЛАМЫ...
Чтобы оставить комментарий, пожалуйста, войдите на сайт.

WC3







Ред. build