Добавлен Fly123
Принятый ответ
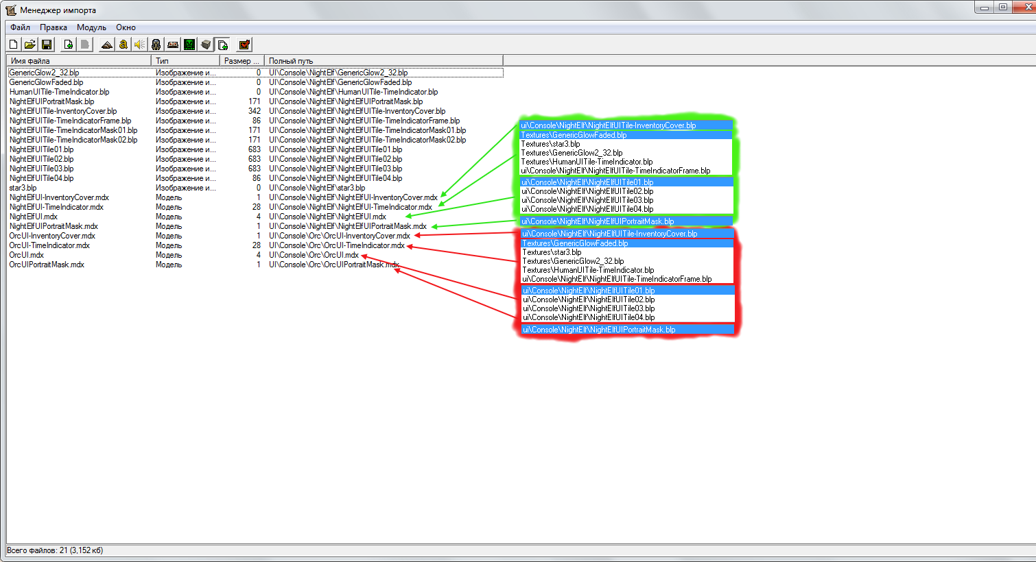
ConsoleTexture01=UI\Console\NightElf\NightElfUITile01
ConsoleTexture02=UI\Console\NightElf\NightElfUITile02
ConsoleTexture03=UI\Console\NightElf\NightElfUITile03
ConsoleTexture04=UI\Console\NightElf\NightElfUITile04
ConsoleTexture05=UI\Console\NightElf\NightElfUITile05
ConsoleTexture06=UI\Console\NightElf\NightElfUITile06
ConsoleInventoryCoverTexture=UI\Console\NightElf\NightElfUITile-InventoryCover.blp
ConsoleTexture02=UI\Console\NightElf\NightElfUITile02
ConsoleTexture03=UI\Console\NightElf\NightElfUITile03
ConsoleTexture04=UI\Console\NightElf\NightElfUITile04
ConsoleTexture05=UI\Console\NightElf\NightElfUITile05
ConsoleTexture06=UI\Console\NightElf\NightElfUITile06
ConsoleInventoryCoverTexture=UI\Console\NightElf\NightElfUITile-InventoryCover.blp
ConsoleTexture01=UI\Console\Undead\UndeadUITile01
ConsoleTexture02=UI\Console\Undead\UndeadUITile02
ConsoleTexture03=UI\Console\Undead\UndeadUITile03
ConsoleTexture04=UI\Console\Undead\UndeadUITile04
ConsoleTexture05=UI\Console\Undead\UndeadUITile05
ConsoleTexture06=UI\Console\Undead\UndeadUITile06
ConsoleInventoryCoverTexture=UI\Console\Undead\UndeadUITile-InventoryCover.blp
ConsoleTexture02=UI\Console\Undead\UndeadUITile02
ConsoleTexture03=UI\Console\Undead\UndeadUITile03
ConsoleTexture04=UI\Console\Undead\UndeadUITile04
ConsoleTexture05=UI\Console\Undead\UndeadUITile05
ConsoleTexture06=UI\Console\Undead\UndeadUITile06
ConsoleInventoryCoverTexture=UI\Console\Undead\UndeadUITile-InventoryCover.blp
ConsoleTexture01=UI\Console\Human\HumanUITile01
ConsoleTexture02=UI\Console\Human\HumanUITile02
ConsoleTexture03=UI\Console\Human\HumanUITile03
ConsoleTexture04=UI\Console\Human\HumanUITile04
ConsoleTexture05=UI\Console\Human\HumanUITile05
ConsoleTexture06=UI\Console\Human\HumanUITile06
ConsoleInventoryCoverTexture=UI\Console\Human\HumanUITile-InventoryCover.blp
ConsoleTexture02=UI\Console\Human\HumanUITile02
ConsoleTexture03=UI\Console\Human\HumanUITile03
ConsoleTexture04=UI\Console\Human\HumanUITile04
ConsoleTexture05=UI\Console\Human\HumanUITile05
ConsoleTexture06=UI\Console\Human\HumanUITile06
ConsoleInventoryCoverTexture=UI\Console\Human\HumanUITile-InventoryCover.blp
`
ОЖИДАНИЕ РЕКЛАМЫ...
Чтобы оставить комментарий, пожалуйста, войдите на сайт.

WC3





Ред. MpW
Ред. ofeerist
Ред. MpW
Ред. ofeerist
Ред. ofeerist
Ред. Fly123
ConsoleTexture02=UI\Console\Orc\OrcUITile02
ConsoleTexture03=UI\Console\Orc\OrcUITile03
ConsoleTexture04=UI\Console\Orc\OrcUITile04
ConsoleTexture05=UI\Console\Orc\OrcUITile05
ConsoleTexture06=UI\Console\Orc\OrcUITile06
ConsoleInventoryCoverTexture=UI\Console\Orc\OrcUITile-InventoryCover.blp
ConsoleTexture02=UI\Console\NightElf\NightElfUITile02
ConsoleTexture03=UI\Console\NightElf\NightElfUITile03
ConsoleTexture04=UI\Console\NightElf\NightElfUITile04
ConsoleTexture05=UI\Console\NightElf\NightElfUITile05
ConsoleTexture06=UI\Console\NightElf\NightElfUITile06
ConsoleInventoryCoverTexture=UI\Console\NightElf\NightElfUITile-InventoryCover.blp
ConsoleTexture02=UI\Console\Undead\UndeadUITile02
ConsoleTexture03=UI\Console\Undead\UndeadUITile03
ConsoleTexture04=UI\Console\Undead\UndeadUITile04
ConsoleTexture05=UI\Console\Undead\UndeadUITile05
ConsoleTexture06=UI\Console\Undead\UndeadUITile06
ConsoleInventoryCoverTexture=UI\Console\Undead\UndeadUITile-InventoryCover.blp
ConsoleTexture02=UI\Console\Human\HumanUITile02
ConsoleTexture03=UI\Console\Human\HumanUITile03
ConsoleTexture04=UI\Console\Human\HumanUITile04
ConsoleTexture05=UI\Console\Human\HumanUITile05
ConsoleTexture06=UI\Console\Human\HumanUITile06
ConsoleInventoryCoverTexture=UI\Console\Human\HumanUITile-InventoryCover.blp
Cпасииибо