Решил выложить свою реализацию.
В данном примере я рассматриваю только 1 предмет. Другие можно сделать по аналогии.
В данном примере я рассматриваю только 1 предмет. Другие можно сделать по аналогии.
Подготовка
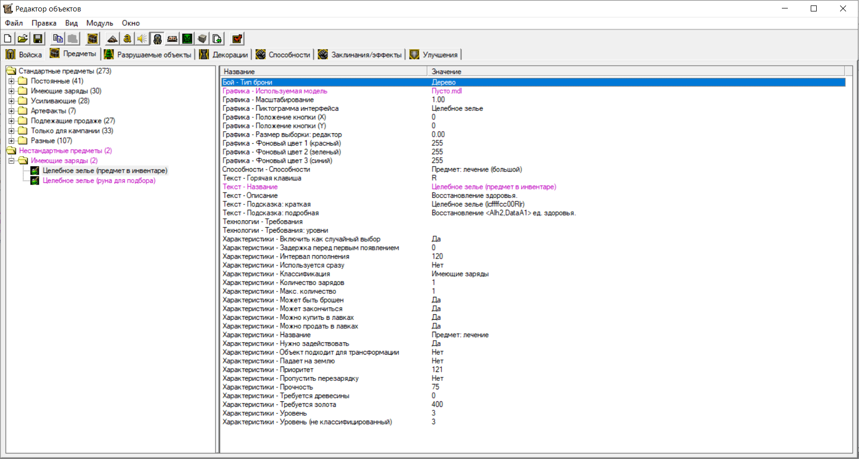
- У нужного предмета необходимо убрать модель.
- Необходимо создать руну нужного предмета.
Триггеры
Итоги
Плюсы данной реализации:
- Не нужен свободный слот в инвентаре при объединении.
Минусы данной реализации:
- Если подбирать нужный предмет при полном инвентаре (при этом в слотах инвентаря отсутствует нужный предмет), то не будет сообщения о том, что инвентарь переполнен. Можно добавить триггерно
- При выбрасывании нужного предмета из инвентаря проигрывается анимация создания предмета. Можно исправить путем использования нужной модели с нужными анимациями
- Если у двух героев уже есть по нужному предмету, то объединить через передачу не получится. Необходимо объединять через выбрасывание на землю.

WC3









Ред. Lord_Teo
Ред. Lord_Teo
Ред. gordik